Discover how to send automated messages to thousands of WhatsApp groups instantly using Wassenger Flows — no coding required
🤩 🤖 Wassenger is a complete API solution for WhatsApp with built-in Flows automation. Sign up for a 7-day free trial and get started in minutes!
Why Automate WhatsApp Group Messages?
Efficiency: Send messages to multiple groups with a single automation. Consistency: Ensure your audience receives timely and uniform updates. Scalability: Ideal for businesses, community managers, or event coordinators managing large audiences.
Prerequisites
Before starting, ensure you have:
- A Wassenger account with Flows enabled
- A connected WhatsApp number in Wassenger
- Your Wassenger API key (find it in the Wassenger dashboard under API Keys)
🤩 🤖 Wassenger is a complete API solution for WhatsApp with built-in Flows automation. Sign up for a 7-day free trial and get started in minutes!
Step-by-Step Guide
1. Access Wassenger Flows
- Log in to your Wassenger dashboard
- Navigate to the Flows section in the main menu
- Click “Create New Flow” to start building your automation
2. Create a New Workflow
- Within the Flows interface, click ‘Create New Flow’
2. Choose a descriptive name for your workflow (e.g., “Group Message Automation”)
3. Select your trigger type based on your needs
🤩 🤖 Wassenger Flows provides a visual, drag-and-drop interface that’s even easier than external tools! Sign up for a 7-day free trial and get started in minutes!
3. Set Up Your Trigger
- Click ‘Add Trigger’ to start your workflow
2. Choose from available triggers:
- Manual Trigger: Test your workflow manually before automating
- Schedule Trigger: Send messages at specific times
- Webhook Trigger: Trigger from external systems
- Message Trigger: Respond to incoming messages
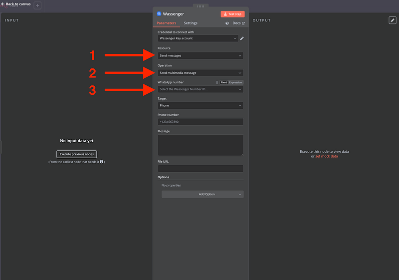
4. Configure the Send Message Action
- Click the “+” button to add a new action
- Select “Send Message” from the available actions
- Choose “Send Multimedia Message” if you want to include images with captions, or “Send Text Message” for simple text messages
🤩 🤖 Wassenger Flows provides a visual, drag-and-drop interface that’s even easier than external tools! Sign up for a 7-day free trial and get started in minutes!
5. Configure Your Message Settings
- Select your WhatsApp number: Choose the connected WhatsApp number you want to send from
- Set the target: Select “Group” as your message target
3. Choose your group: Select the WhatsApp group(s) you want to send messages to
4. Create your message:
- Add your text content
- Include image URL if sending multimedia messages
- Use dynamic variables for personalization
Tip: Ensure your WhatsApp number is online in Wassenger (check the dashboard) to send messages successfully.
6. Test Your Workflow
- Save your Flow by clicking the “Save” button
2. Click “Test Flow” to run it manually
3. Open the specified WhatsApp group on your phone or WhatsApp client to confirm the message was sent
7. Activate and Schedule
- Once your test is successful, click “Activate Flow”
- Configure scheduling if using a schedule trigger
- Monitor your Flow’s performance in the Flows dashboard
Customisation and Advanced Features
Once your basic automation works, enhance it with these Wassenger Flows features:
Dynamic Messages: Connect with external data sources to pull information and personalise messages (e.g., “Hello {{name}}, here’s your update!”)
Conditional Logic: Use built-in conditions to send different messages based on specific criteria
Multiple Actions: Chain multiple actions together for complex workflows
Error Handling: Built-in error handling and retry mechanisms ensure reliable message delivery
🤩 🤖 Wassenger Flows provides a visual, drag-and-drop interface that’s even easier than external tools! Sign up for a 7-day free trial and get started in minutes!
Upcoming Tutorials:
Stay tuned for in-depth guides on these topics and more! We’ll cover:
- Creating dynamic messages with real-time data using Flows
- Importing contacts from Google Sheets for automated group management
- AI group management and moderation using ChatGPT integration
- Advanced Flow optimisation and performance monitoring
- Multi-channel automation across WhatsApp, email, and SMS
Ready to automate your WhatsApp group messaging? Sign up for Wassenger today and start using Flows to build powerful WhatsApp automations in minutes, no external tools required!















